安装指南
通过简单步骤在不同浏览器中安装 Bookmark UniSync,开始您的书签同步之旅
🛒 方式一:官方商店在线安装
推荐用户使用此方式,可获得自动更新和最佳兼容性
🌐 Chrome 浏览器安装
步骤 1:访问 Chrome 网上应用店
点击上方图片直接跳转至 Chrome 商店
步骤 2:添加扩展到浏览器
- 在商店页面点击 "添加到 Chrome" 按钮
- 确认添加权限

步骤 3:配置扩展(可选)
-
选择服务地区:根据您的位置选择最近的服务器

-
固定到工具栏:便于快速访问

步骤 4:验证安装
安装成功后,您将在浏览器右上角看到 Bookmark UniSync 图标:

📱 Edge 浏览器安装
步骤 1:访问 Microsoft Edge 加载项
点击上方图片直接跳转至 Edge 商店
步骤 2:添加扩展
其余步骤与 Chrome 安装过程相同,请参考上方 Chrome 安装教程。
📁 方式二:离线手动安装
适用于无法访问官方商店或需要特定版本的用户
🌐 Chrome 浏览器离线安装
准备工作
- 下载离线安装包
- 从官方渠道获取
- 或通过微信群索取最新版本
安装步骤
-
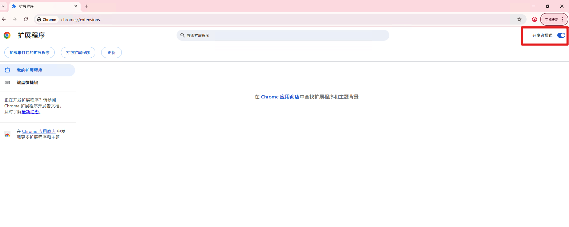
打开扩展管理页面
- 直接访问:chrome://extensions/
- 或通过菜单:浏览器右上角 ⋯ > 更多工具 > 扩展程序

-
开启开发者模式
- 在扩展管理页面右上角打开"开发者模式"开关
-
加载扩展
- 点击"加载已解压的扩展程序"
- 选择下载的文件夹

📱 Edge 浏览器离线安装
安装步骤
-
下载离线安装包(同 Chrome)
-
打开 Edge 扩展管理页面
-
其余步骤请参考 Chrome 离线安装教程
⚠️ 重要注意事项
安全提醒
- 🔒 仅从可信来源下载扩展文件
- 🛡️ 检查文件完整性,避免被篡改
- 🔄 定期更新以获得最新安全补丁
权限说明
安装后,扩展可能需要以下权限:
- 📚 访问书签数据(核心功能)
- 🌐 网络访问(与服务器同步)
- 💾 本地存储(保存设置和缓存)
🆘 获取帮助
常见安装问题
| 问题现象 | 解决方案 |
|---|---|
| 🚫 安装失败 | 检查网络连接,尝试重启浏览器 |
| ⚠️ 权限被拒 | 在扩展管理页面手动授予权限 |
| 🔄 版本不兼容 | 确认浏览器版本符合要求 |
| 📁 文件损坏 | 重新下载安装包 |
联系支持
如果在安装过程中遇到任何问题,请通过以下方式联系我们:
联系方式
- 📧 邮件支持:support@ithuajiao.site
- 💬 微信公众号:搜索 "挨踢花椒" 并私信
- 🌐 在线帮助:访问我们的帮助文档
✅ 安装完成
恭喜!您已成功安装 Bookmark UniSync。现在可以:
- 🎯 注册账号开始使用
- 🔄 同步书签到云端
- ⚙️ 个性化设置您的使用偏好
下一步
安装完成后,建议您阅读 注册指南 了解如何创建账号并开始使用。